功能概述:
创建开发BOM,录入物料信息入口:
在设计款号档案页面可以直接点击 开发BOM图标弹出弹窗,进行BOM创建
也可以在菜单中选择:开发管理》设计开发》开发BOM管理操作明细
1.在设计款号建档页面点击BOM图标,弹出弹窗

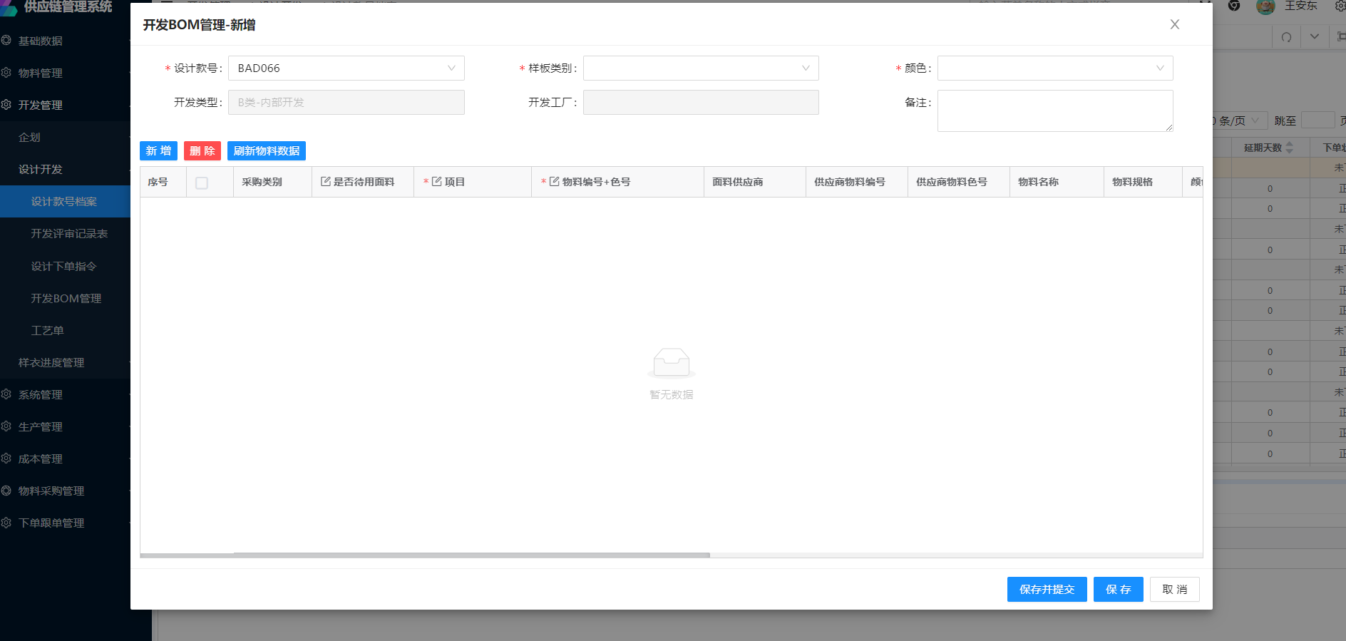
在本弹窗选择样板类别,颜色,等信息可锁定开发BOM基础信息
点击新增时会新增一行数据

输入物料编号+色号前几位即显示物料范围,选中物料即可选择

此时再输入项目、使用部位、单位用量、水洗方式、备注等信息,使用部位和项目必填

在按照上述方法录入其他面料信息,点击保存并提交按钮即可提交开发BOM ,如果中间不想提交可以直接点击保存按钮
2.在开发BOM页面,可查到所有新增的开发BOM,点击新增按钮可弹出弹窗:

可复制开发BOM和大货BOM的物料信息
在本页面进行新增操作要先输入设计款号,然后再输入其他信息进行创建
输入设计款号进行查询,可以查到该设计款号下创建的所有打版信息

每个设计款号只能创建一个头版、一个二版、一个三版、一个明星款…只有参考样可创建多个。
开发BOM创建成功后可以直接在弹窗中点击保存并提交,提交后,开发BOM状态就会变为待审核
待审核状态下,版师可点击审核进入到审核弹窗

在本弹窗版师可以进行开发用量的填写, 填写完成后可点击审核按钮直接审核,如下图:

已审核后,如果还想进行BOM修改,可以对开发BOM进行反审,但是反审核时,开发核价要保持在待审核状态,否则开发BOM反审失败

反审核报错提示

文档更新时间: 2024-02-26 15:36 作者:王安东